您当前的位置:首页 > 手机软件 > 图书阅读 > Cimoc漫画正版 1.7.263安卓版

Cimoc 是一款免费的漫画阅读应用,提供海量的漫画资源,包括国内外的热门漫画。它支持离线下载,让用户可以随时随地阅读喜爱的漫画,界面简洁清晰,操作便捷。Cimoc还支持自定义设置,用户可以根据自己的需求调整字体大小、背景颜色等,提升阅读体验。

cimoc漫画图源导入码2025

第一个:https://miuscapp.com/cimoc/sourceBaseUrl.json

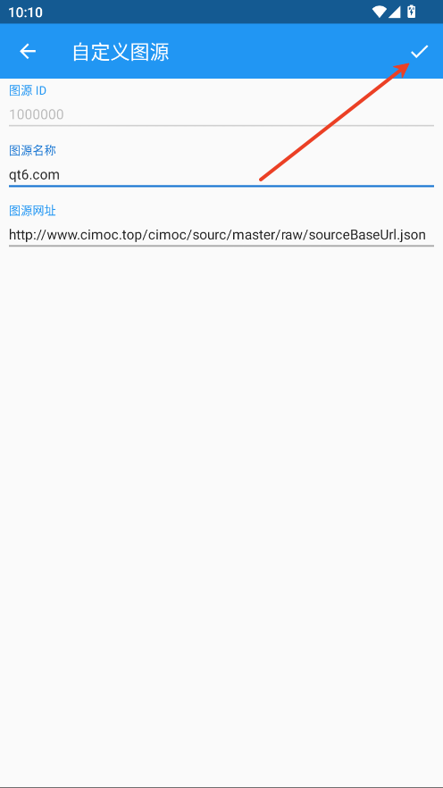
第二个:http://www.cimoc.top/cimoc/sourc/master/raw/sourceBaseUrl.json

第三个:https://gitcode.net/Haleydutest/cupdate/-/raw/master/sourceBaseUrl.json

非中国:https://raw.githubusercontent.com/haleydu-test/cimocUpdate/main/sourceBaseUrl.json

cimoc怎么导入漫画源

1.点击左上角三条杠。

2.点击图源。

3.点击右上角三个点。

4.点击手动添加图源。

5.图源名称可自定义,在地址内输入本文提供的源。点击√即可。

cimoc怎么用

1.进入软件添加源后,软件是没有推送漫画的,需要搜索你想要看的漫画关键字。

2.输入关键字后点击搜索。

3.在搜索出来的内容中选择你要看的。

4.选择观看。

软件推荐

关于我们 | 联系我们 | 免责声明 | 网站地图

黔ICP备2025048344号-1

本站所有软件,都由网友上传,如有侵犯你的版权,请发邮件给ponybericher@163.com